4399小游戏里 消灭城内的僵尸2 Warehouse 哪里找尊敬的4399玩家,您好,
现在这款消灭城内的僵尸2已经汉化了哦. warehouse就是仓库了, 您照着剧情的发展, 一定可以找的到的.
ht
手机关机后鸿蒙系统可以退回安卓吗
鸿蒙系统可以退回安卓系统吗鸿蒙系统怎么退回安卓系统
;刚开始使用鸿蒙系统的朋友可能会有些不习惯,想要换回安卓系统。那么更新升级了鸿蒙系统以后可以换回安卓系统吗?如果可以怎么换回安卓系统呢?鸿蒙系统可以退回安卓系统吗
鸿蒙系统可以退回安卓系统,系统的话是可以直接卸载的然后再安装的。其实这次鸿蒙系统的使用体验是真的挺不错的,鸿蒙系统的内核可以按需扩展,可以兼容安卓的。它具备完整性和独立性,而且不少体验的小伙伴们称,体验非常好,很流畅。当然如果用不习惯也是可以退回安卓系统的,这个就看大家的使用习惯了。

以华为 P40回退图作为参考,图示内容请以实际机型为准。
首先电脑打开华为手机助手,点击左下角红框部分(“华为手机助手”+ 版本号),在弹出框中点击升级,将华为手机助手升级至最新版本。



在电脑端弹出的 “请在设备上点击允许安装华为手机助手”对话框中点击 “确定”。




等待进度完成即可。

1、请确保当前使用的是华为官方版本,如果升级过非官方系统包,建议前往华为客户服务中心恢复系统。
2、请确保当前版本没有进行过任何解锁、Root 操作。
3、回退操作将擦除所有用户数据。请务必在回退前将所有重要数据备份至 PC 或云端,并确认备份内容完整有效。
4、请确保手机有足够剩余电量(建议手机剩余电量大于 50%)。
5、回退前,请务必关闭手机找回功能(查找我的手机),进行一次恢复出厂设置操作,确保剩余可用空间足够。
6、在回退前,请先手动将电脑端华为手机助手升级到最新版本。(具体操作步骤见文中相关介绍)
7、完成回退后手机会自动重启,请耐心等待 10 分钟左右,回退成功后手机桌面显示 EMUI 11.0 默认主题。

1、性能方面是鸿蒙性能更好,鸿蒙系统拥有更流畅的动画、更低的耗电量、更低的应用内存占比和更长时间的硬件寿命。
2、在智能互联方面,鸿蒙远远领先于安卓系统。所有搭载鸿蒙系统的手机、智能家居都能够实时完成连接查看状况,并且智能化地选择模式和操作。
3、设备连接方面,鸿蒙更是有安卓所没有的强大的超级终端。超级终端能够让所有连接在这个终端的设备完成屏幕、声音、文件甚至是应用的实时无条件共享。
4、在适配性上,安卓系统要更优秀。因为鸿蒙系统目前来看只能在华为的手机上使用,但是安卓系统可以在目前所有的安卓手机上使用。

鸿蒙系统可以退回安卓系统吗
鸿蒙系统可以退回安卓系统,系统的话是可以直接卸载的然后再安装的。其实这次鸿蒙系统的使用体验是真的挺不错的,鸿蒙系统的内核可以按需扩展,可以兼容安卓的。它具备完整性和独立性,而且不少体验的小伙伴们称,体验非常好,很流畅。当然如果用不习惯也是可以退回安卓系统的,这个就看大家的使用习惯了。

以华为 P40回退图作为参考,图示内容请以实际机型为准。
首先电脑打开华为手机助手,点击左下角红框部分(“华为手机助手”+ 版本号),在弹出框中点击升级,将华为手机助手升级至最新版本。



在电脑端弹出的 “请在设备上点击允许安装华为手机助手”对话框中点击 “确定”。




等待进度完成即可。

1、请确保当前使用的是华为官方版本,如果升级过非官方系统包,建议前往华为客户服务中心恢复系统。
2、请确保当前版本没有进行过任何解锁、Root 操作。
3、回退操作将擦除所有用户数据。请务必在回退前将所有重要数据备份至 PC 或云端,并确认备份内容完整有效。
4、请确保手机有足够剩余电量(建议手机剩余电量大于 50%)。
5、回退前,请务必关闭手机找回功能(查找我的手机),进行一次恢复出厂设置操作,确保剩余可用空间足够。
6、在回退前,请先手动将电脑端华为手机助手升级到最新版本。(具体操作步骤见文中相关介绍)
7、完成回退后手机会自动重启,请耐心等待 10 分钟左右,回退成功后手机桌面显示 EMUI 11.0 默认主题。

1、性能方面是鸿蒙性能更好,鸿蒙系统拥有更流畅的动画、更低的耗电量、更低的应用内存占比和更长时间的硬件寿命。
2、在智能互联方面,鸿蒙远远领先于安卓系统。所有搭载鸿蒙系统的手机、智能家居都能够实时完成连接查看状况,并且智能化地选择模式和操作。
3、设备连接方面,鸿蒙更是有安卓所没有的强大的超级终端。超级终端能够让所有连接在这个终端的设备完成屏幕、声音、文件甚至是应用的实时无条件共享。
4、在适配性上,安卓系统要更优秀。因为鸿蒙系统目前来看只能在华为的手机上使用,但是安卓系统可以在目前所有的安卓手机上使用。

鸿蒙系统还能还原安卓系统吗
品牌型号:华为p40系统:HarmonyOS 2.0
已经升级了鸿蒙系统是可以退回安卓系统的。鸿蒙系统退回安卓时的注意事项:需要确保当前使用的是华为官方版本,且为 HarmonyOS 版本,确保当前版本没有进行过任何解锁、Root 操作,并且未进行任何非官方版本升级,否则有回退不成功的风险,甚至可能引入未知问题。如果升级过非官方系统包,建议前往华为客户服务中心恢复系统。
回退操作将擦除所有用户数据,务必在回退前将所有重要数据备份至 PC 或云端,并确认备份内容完整有效。确保手机有足够剩余电量(建议手机剩余电量大于 50%),务必关闭手机找回功能(查找我的手机),进行一次恢复出厂设置操作,确保剩余可用空间足够。完成回退后手机会自动重启,请耐心等待 10 分钟左右,回退成功后手机桌面显示 EMUI 11.0 默认主题。
鸿蒙系统怎么换回安卓系统
使用华为手机助手可以换回安卓系统,其方法如下:
工具/原料:台式电脑,华为P30,鸿蒙2.0系统,华为助手。
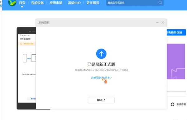
1、手机连接电脑后打开华为手机助手,选择系统更新。

2、点击后选择切换其他版本。

3、点击切换到其他版本后,就可以看到安卓的,点击恢复后等待一段时间就换回安卓系统了。

华为更新了鸿蒙系统怎么退回原版本
HarmonyOS 2版本可以通过华为手机助手回退到EMUI官方稳定版本。
注:1、根据机型回退至升级HarmonyOS 2版本之前相对应的版本,包括且不限于EMUI 10和EMUI 11等,故统称为EMUI官方稳定版本
2、若您进行版本回退,且暂时不想升级新版本,需在“设置-系统和更新-软件更新-右上角设置” 中关闭“WLAN自动下载”和“夜间安装”,否则会出现在夜间空闲时间自动升级新版本的情况。
注意事项:
1. 请确保当前使用的是华为官方版本,且为HarmonyOS 2版本,并且未进行任何非官方版本升级,否则有回退不成功的风险,甚至可能引入未知问题。如果升级过非官方系统包,建议备份重要数据(QQ、微信等第三方应用需单独备份)前往华为客户服务中心恢复系统。
2. 请确保当前版本没有进行过任何解锁、root操作,如有任何解锁、root操作的情况,建议备份重要数据(QQ、微信等第三方应用需单独备份)前往华为客户服务中心恢复系统。
3. 回退操作将擦除所有数据。请务必在回退前将所有重要数据备份至PC或云端,特别是QQ、微信、第三方软件单独迁移备份,并确认备份内容完整有效。
4. 请确保手机有足够剩余电量(建议手机剩余电量大于50%)。
5. 回退前,请务必关闭手机找回功能(查找我的手机),进行一次恢复出厂设置操作,确保剩余空间充足。
6. 在回退前,请先手动将电脑端华为手机助手升级到最新版本。
7. 完成回退后手机会自动重启,请耐心等待 10 分钟左右,回退成功后手机桌面显示 EMUI默认主题。
以华为P40手机为例回退版本步骤如下:
步骤1:电脑(Windows系统)打开华为手机助手,点击左下角箭头所指部分(“华为手机助手”+版本号),在弹出框中点击升级,将华为手机助手升级至最新版本。
步骤2:将USB 数据线连接至电脑,在手机端选择“传输文件”,然后在弹出的“是否允许USB调试”对话框中点击“确定”。
步骤3:在手机端安装华为手机助手。
在电脑端弹出的“将在您的移动设备上安装与本机匹配的华为手机助手客户端,以便提供设备管理服务”对话框中点击“确定”。
步骤4:安装完成后,依次在电脑/手机端同意和授权相关权限,完成设备间的连接,以便进行后续操作。
在手机端打开手机助手查看连接验证码,然后在电脑端输入验证码,并点击“立即连接”。
步骤5:在电脑端点击“系统更新”。
步骤6:在电脑端弹出的系统更新界面点击“切换到其他版本”。
步骤7:在电脑端依次点击“恢复”、“版本回退”。请确保已备份好数据后(QQ、微信等第三方应用需单独备份),在弹出的“当前使用的是HarmonyOS,回退会导致HarmonyOS特有应用丢失。确定回退至安卓系统?”对话框中点击“回退”。
步骤8:等待进度完成即可。
鸿蒙系统怎么退回安卓
如果更新鸿蒙系统想换回安卓系统,可以通过以下方法换回。
1、把手机与电脑通过USB连接,在手机端点击【传输文件】,然后在弹出的【是否如允许HiSuite通过HDB连接设备】对话框中点击【确定】。
2、在手机上安装华为手机助手客户端。电脑上会弹出【将在您的设备上安装新版华为手机助手客户端,以便提供设备管理服务】对话框,点击【确定】。
5、电脑上弹出的【请在设备上点击允许安装华为手机助手】对话框,再次点击【确定】。
6、在手机上打开手机助手查看连接验证码,然后在电脑上输入验证码,并点击【立即连接】。
7、在电脑上点击【系统更新】,电脑上会弹出系统更新界面,点击【切换到其他版本】。
8、最后点击【恢复】,确保已备份好所有数据后,点击对话框中的【回退】,然后等待进度完成即可。
相关文章
-
请问消灭城内的僵尸手机版在哪里有详细阅读
-
优酷视频上传手机收不到详细阅读
从优酷下载的视频怎么导入手机 手机未检测到视频。优酷下载的视频是FLV格式,一般手机都不支持,解决办法有几种,一种是下载安装手机播放器,如手机暴风、MOBOPLAYER等,还有一种是用
-
这个是不是iphone13?是不是5G手机?详细阅读
苹果13是5g手机吗iPhone 13系列手机均支持使用5G网络,且同时支持使用5G网络和4G网络。iPhone 13手机支持智能数据模式,当不需要5G速度时,比如在后台进行更新,它就会自动转用LTE
-
手机存储卡提示需要格式化怎么修复详细阅读
sd卡需要格式化怎么办首先要将手机通过数据线或者SD、TF卡托连接电脑,之后在“计算机”(XP系统为“我的电脑里”)里可以看到有一个“可移动磁盘”(SD卡或者TF卡),也就是我们手机中
-
为什么手机小程序搜不出蓉疫通详细阅读
蓉疫通怎么申请蓉疫通在微信小程序里申请。蓉疫通申请方法:1.首先在手机桌面上打开微信APP。2.然后在首页上面,点击搜索防疫专区。3.接着在防疫专区界面里,点击蓉疫通。4.在蓉
-
必剪为什么没有32位系统详细阅读
必剪pc版 配置要求必剪pc版配置要求:电脑要求64位系统,32位系统不支持使用。支持系统:WinAll。
必剪pc版是一款视频剪辑软件,由B站推出,拥有丰富的视频剪辑功能,可以帮助用户很好 -
华为手机怎么设置手机投屏名称详细阅读
华为手机如何投屏?以华为P40手机为例: 一、有线投屏 1、使用 Type-C 转接线投屏 (1)准备 Type-C 转接线。 Type-C 转接线的一端是 Type-C ,另一端可以是 HDMI 、DP 或 MiniDP 等,
-
一亿像素的手机以后还会有吗详细阅读
小米一直宣传一亿像素多好多好,一直吹捧一亿像素,为什么又不用了。是不是自己打脸?小米一直宣传一亿像素多好!这个问题有多方面原因造成,首先是1亿像素传感器对手机硬件要求过高,
-
飞歌导航X2 PRO升级系统后开机变慢详细阅读
谁知道飞歌荣耀导航开机慢原因,要等1分多钟屏幕才开!新车,应该不导航其实就是一个微型平板,开机慢的原因 无非就是高版本系统放在配置低的机器里跑,运行内存什么的都很小(国产导航
-
如何通过一部手机,一部打码机实现出详细阅读
怎样建立一套条码扫描出入库仓管系统?需要什么设备1、软件:要有一套专业wms条码管理的系统(企运达wms),制作条码标签的软件(易打标)。2、硬件:条码打印机、扫描条码的机器,扫描枪 或
