晓讲师全白板录制怎么用晓讲师全白板录制。1、首先进入到主界面,点击录制选项。
2、选择空白页或要授课的课件后点击”开始录制“选项。
3、点击“前往预览”选项。
4、点击
GoPro 9拍摄的视频怎样转换成会声会影12兼容的编辑格式
会声会影12允许编辑的视频格式有哪些
会声会影12支持的视频格式不是很多,主要有WMV、MPG、AVI等几种格式,你可以用视频转换软件转换成你所需要的格式,推荐多媒体格式化工厂软件,该软件能转换的视频种类很多,速度快,效果好,最主要的是免费软件,无需注册缴费。也顺便说一下,多媒体格式化工厂软件不仅能转换视频格式,还能合并多个视频文件,更妙的是,它居然能把不同格式的视频按排列顺序合并转换成你指定的视频格式 合并操作,要进入高级窗口里完成如何转换视频格式?
所需工具:格式工厂。
1、下载安装格式工厂,准备好需要转换的视频,打开格式工厂软件;

2、打开格式工厂软件后,展开左边的视频菜单,在功能列表中找到转AVI视频的功能图标,点击转AVI视频功能图标;

3、点击添加文件,找到需要转换的视频文件,选中需转换的视频文件,点击打开;

4、选中了需要转换的视频,点击确定;

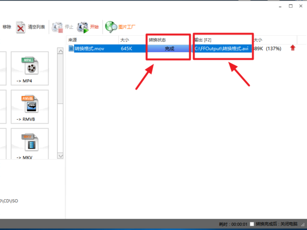
5、选中待转换的视频,点击开始按钮,视频开始进行转换,下方状态栏可以查看转换的进度;

6、转换完成后,转换进度里面显示完成,转换成功,在输出栏可以看到视频转换后保存的路径,整个操作完成。

扩展资料
视频格式转换软件:
1、会声会影
会声会影不仅完全符合家庭或个人所需的影片剪辑功能,甚至可以挑战专业级的影片剪辑软件,软件支持对DV视频进行转录,并进行剪辑,实现影片编辑功能,事实上,由于强大的非线性视频编辑功能,会声会影更倾向于是一款视频编辑软件,但其多种选择的编辑功能和附带的视频转换功能,同样可以给需要对视频转换要求不高,但更喜好编辑的人带来方便。
2、 Windows Movie Maker
是Windows系统自带的视频编辑工具,因其由Windows系统自带提供,可谓是普通家庭电脑最为常见的视频转换器。由于系微软开发软件,其支持的视频格式主要为微软相关格式,如AVI,WMV,因此兼容能力有限。但因普通电脑皆具有,对于格式转换要求不高的人十分便捷。
怎样用会声会影编辑MOV格式的视频啊?
你的电脑上安装:迅雷看看、QQ影音、暴风影音这三个播放软件中的一个,就可以实现转换格式了,而且方便视频还不变形,最主要是分辨率不容易丢失,你可以转换成MPG MP4 WMV三种格式,用绘声绘影剪辑就可以了怎样用会声会影把视频文件转换成音频文件
1、首先,在桌面找到会声会影图标,单击打开,如图所示。

2、然后,找到导入媒体文件,单击打开,如图所示。

3、在弹出的窗口中,找到想转换音频的文件,单击打开,如图所示。

4、在媒体库中找到视频文件,如下图所示。

5、把它拖拽到视频轨,如图所示。

6、接着点击“共享”,如图所示。

7、在弹出的窗口中,点击“音频”,点击打开,如图所示。

8、弹出的窗口中,点击倒三角,里面有四种音频格式,可以任意选一种格式,这里选MPEG-4音频文件单击,然后起一个文件名,再点开黄色文件夹,找一个保存的位置,这里暂时保存到桌面,启用智能渲染前面打勾,最后单击开始,如图所示。

9、开始渲染,在这个过程中也可以点暂停(右边两个小竖杠),如图所示。

10、渲染完成,弹出一个小窗口,已成功渲染该文件,点击确定,到此,视频转换音频大功告成,如图所示。

如何将其它视频的格式转换成会声会影的vsp格式?
VSP不是视频格式 而是Video Studio Projet的缩写 即“会声会影工程文件”相关文章
- 详细阅读
-
爱视频APP哪里能下载呀详细阅读
爱奇艺视频在哪下载手机的话,点开应用商店或者app store输入爱奇艺就可以了。电脑的话,点开网址,输入爱奇艺官方版下载就可以电脑上怎么下载爱奇艺app安装爱奇艺客户端。打开网
-
编辑星如何把雪花进入另外视频详细阅读
编辑星怎么用很简单啊,打开编辑星软件,点左上角的“读取”,选择电脑里要合成的视频文件(可以同时选择多个),然后点“打开”,你可以看见这些视频都出现在编辑星资源栏下了,把这些视频
-
视频号小店开播时,怎么用电脑操作挂详细阅读
视频号视频怎么挂商品链接微信视频号直播想要挂商品链接,可以进入直播界面操作就行,下面是具体的操作步骤:工具/原料:iPhone13、iOS15.2.1、微信8.0.181、点击视频号打开微信APP,
-
如何下载微信视频号里的视频详细阅读
微信视频号里的视频怎么下载呢?微信视频号里的视频可以直接用软件保存下来。
手动找目录,改后缀打开手机文件管理,然后找到视频号的缓存目录。
安卓11系统以上的缓存目录:/Andro -
嗨格式视频转换器为什么打不开详细阅读
嗨格式视频转换器怎点不开您是想问嗨格式视频转换器怎么点不开吧?是Win10版本的兼容性问题。
嗨格式视频转换器点不开,是Win10版本的兼容性问题,可以修改一下设置。
嗨格式视频 - 详细阅读
-
视频怎么用固乔智剪软件快速合并同详细阅读
如何合并视频,添加音频,文案导出?1,点添加视频2.添加音频3.添加方案
可以根据自己需要来设置点开始合并
如何快速给多段视频添加音乐,文案并导出?下载一个剪辑视频的软件就可以了, - 详细阅读
-
在哪里能下载南方cass视频教程全套详细阅读
谁有南方CASS视频教程(从文件到其他应用,求全)点击我的百度帐号,进入我的百度空间,在本空间内还有部分CASS的图文和视频教程: 【原创】南方CASS内业基本作图--绘制等高线、添加注
