电信爱游戏信息费是什么?您好,爱游戏信息费主要指爱游戏的包月费、按次、道具、关卡、激活等产生的费用,具体资费可以登录爱游戏门户网站或爱游戏客户端-个人中心查询消费明细
win10没开垂直同步玩英雄联盟只有60fps怎么解决
求大神解决下这个问题,我电脑打英雄联盟fps一直锁定在60,我没开垂直同步,也没封顶帧数。
1、关闭垂直同步。 2、帧数设置不限帧。 3、笔记本的话电源设置性能调至为质量。 4、如果是使用A卡或是N卡的兄弟,打开该卡的驱动软件,把联盟添进程序,并把,配置调高并应用。 5、如果配置还是可以的,1~4步已经做了,但依然被锁在60FPS的话。Win10请认真看下面。 打开win开始菜单—所有程序—Xbox one—登陆账号—设置—游戏DVR—关。 win10的话,就应该是最后一种问题(O_O)我的笔记本玩《LOL》为什么只有60帧数?
笔记本玩《LOL》只有60帧数的原因:笔记本电脑的屏幕刷新率正常只有60FPS。
电脑的屏幕刷新率仅有60,当你玩游戏勾选了垂直同步时,游戏刷新率就会和屏幕刷新率一样,也一点都不卡。所以实际上60FPS游戏时就已经很好了。如果勾选了垂直同步,则配置不错的电脑比如你的电脑就会停止显卡马力全开的工作,有益于减缓显卡寿命损耗。
所以我的话建议你就保持这样即可。当然如果你不想管显卡寿命,以游戏为先那也可以取消垂直同步,即可让FPS上升。

相关信息
肉眼在看超过24帧每秒的静态图片就会认为是连续动态视频,所以你能拍摄到60帧每秒的视频,然后通过软件把每秒帧数调节到每秒24帧左右,那么你在一秒钟内拍摄到的图像就能通过慢速播放成两秒钟,而且是连续的、不会卡顿的。
如果你能拍摄90帧每秒的视频,那么你起码能把一秒钟拖慢到三秒的慢动作播放,以此类推。高速录像能拍摄到很多我们容易忽略的细节和精彩的瞬间,通过慢动作播放视频,也会让视频更好玩有趣,这就是为什么越来越多厂商开始注重高速录像这个功能的原因。
win10英雄联盟FPS一直在60,怎么解决?
1.看LOL设置是否锁定了帧数或者开启了垂直同步 2.去nvidia官网下载最新的相应驱动,如果还是没用尝试下载老版本。 3.920M的性能其实也不是很强,尝试调低画质。 4.其实60帧玩游戏也就够了,高了说不定还会出现画面撕裂的情况,到时候还得开垂直同步锁帧。。。毫无意义啊。win10系统玩英雄联盟锁帧60怎么解除?
这个问题存在很长时间了,估计还是有很多人因为这个苦恼,我说一下我的解决办法,win10版本是15063版。
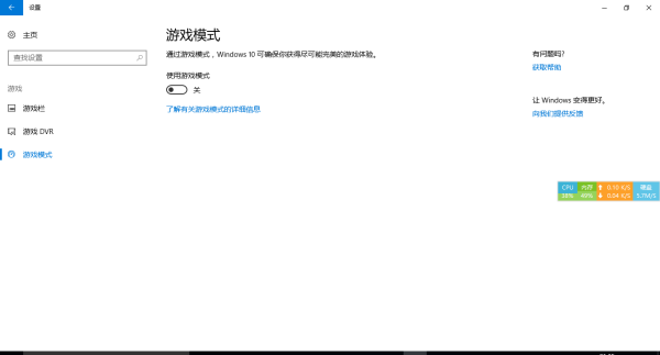
第一步,关闭Xbox的dvr,这个应该都知道

第二步,找到设置中的游戏选项

然后关闭所有



个人解决方案,可能不适用所有电脑、系统
win10系统玩LOL fps只有60
登录游戏,按键盘Esc键,在弹出的窗口中选择视频,将图形选项下的性能条调整到最左边,也就是得出非常低的性能配置。 高级选项下的帧率封顶,调整为125 FPS,最后确定保存。 确保游戏已经登录到主界面的情况下,在电脑桌面,按键盘快捷键Ctrl+Alt+Delete,把资源管理器弹出来。 在进程里,找到后台运行程序(音频设备图形隔离进程)直接关闭。标签:英雄联盟 竞技游戏 游戏 MOBA Windows10
相关文章
- 详细阅读
-
帮忙看看电脑,这电脑配置怎么样,能玩详细阅读
各位大佬,请看一下这台电脑配置怎么样,能玩什么游戏,谢谢这台电脑配置还不错。 CPU i5-7400,7代i5,现在依然够用;显卡GTX 1050,中低端独显;内存8G暂时够用;硬盘是三星970evo,属于M.2接
-
从目前是技术来看VR游戏开发,是应该详细阅读
从目前是技术来看VR游戏开发,是应该用Unity还是UE4好VR游戏用UE4会好点,UE4的渲染画质很好,能满足场景的真实感。Unity虽然也能实现这样的效果,但是需要用到很多插件,比较麻烦。
-
设备管理器中没有“声音、视频和游详细阅读
电脑右下角声音的图标出现一个红色的x怎么办啊?电脑右下角声音的图标出现一个红色的x可能是因为电脑声卡驱动安装错误。解决方法:1.将鼠标移动至计算机,并单击鼠标右键,打开管理
-
英雄联盟,为什么我打完一局排位后详细阅读
lol打完一局之后为什么一直显示在游戏中让重新连接,连又连不上去,都快20分钟了这个是服务器卡的问题,不是lol玩家的问题。《英雄联盟》(League of Legends,简称LOL)是由美国拳头游
-
我故意把网恋对象价值一两千元的游详细阅读
如果我游戏号价值几千元的~在5173代练的时候给封了永久,那么工作室只赔下单的钱?法律好像没有这条,但个人认为应该工作室赔,你和他们说了你的号值多少钱了吗?如果没说,最多赔少点;
-
请问如何去掉打开360浏览器就自动详细阅读
360浏览器打开网页总是弹出一些游戏窗口,怎么拦截啊?方法如下:1、打开360安全浏览器。2、点击“游戏图标”右侧的“▼”按钮。3、点击【设置】。4、取消勾选所有选项。5、点击
-
简单解析,什么是电脑游戏的光线追踪详细阅读
电脑玩游戏开光追是什么意思?电脑玩游戏开光追的意思是开启光线追踪选项。“光追”是“光线追踪”的缩写。光线跟踪(也叫ray tracing或者光束投射法)。是一个在二维(2D)屏幕上
-
游戏手柄有线连接还是无线连接好?详细阅读
电脑游戏手柄是无线的好还是有线的好?游戏手柄有线的好,传输速率快,不受干扰。游戏手柄有线连接还是无线连接好?你问游戏手柄有线连接还是无线连接好啊?当然是无线连接好了,它那个
-
lol游戏中闪退 显示系统时间存在波详细阅读
LOL游戏一直崩溃 进游戏无限重连 电脑也重装了 游戏也重下了 都没用 怎么办LOL游戏一直无限重连,是因为电脑虚拟内存不足,解决方法如下:1、可以检查一下电脑虚拟内存是否有问题
